|
<< Click to Display Table of Contents >> Navigation: How-To Seismic Processing > Best Practices Tutorial > Seismic Processing 2D LAND > Anisotropic Pre-Stack Time Migration (APSTM) |
This module performs 2D/3D time migration of seismic traces before stack. The algorithm is a Kirchhoff integral trace migration where each sample is considered the top of coherent events of a diffracted wave followed by stacking the samples. In other words, Kirchhoff migration estimates diffracted amplitudes by correlating the input seismic data using a calculated model of the diffraction as it would appear if the image point consisted of a diffraction event. All dip and diffraction events are migrated into their real location. Diffraction waves are described by RMS velocities.
The migration process is run in offset classes (user-defined parameters) and requires regularized input seismic data (that can be produced using the Regularization module). Gaps in the offset classes can cause migration operator artifacts. This module reads input seismic data directly from disk and it is unnecessary to load it to RAM. Input seismic data are CMP gathers. Output data are common image gather - CIG.
Execution options: standalone (1 computer execution) and remote (parallel/cluster execution).
Create a new workflow 0400_Anisotrpy_pre-stack_time_migration:

There are 6 main parts:
1.Prepare seismic data for velocity analysis;
2.Migration velocity analysis;
3.Prepare seismic data for anisotropy analysis;
4.Anisotropy analysis;
5.Migration execution (Anisotropy Pre-Stack Time Migration);
6.Stack QC.
1)Prepare seismic data for velocity analysis
Part of the workflow for the migration velocity analysis step:

1.1) Read seismic traces. Load gathers after the second iteration of multiple attenuation step 0200_DEMULTIPLE1:
Parameters:

1.2) Sort traces. Order traces by CDP-offset:
Parameters:

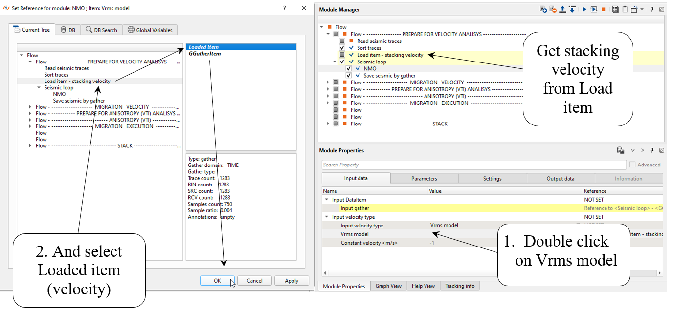
1.3) Load item. Import stacking velocity Velocity_auto_pick_smoothed:

1.4) Seismic loop. Put NMO and Save seismic by gather modules inside the loop.
1.5) NMO. Remove NMO-correction from gathers. Looking ahead, we are going to use velocity from Load item, so you can get parameters from the first screen shot below.
By the way, optionally, you can use velocity that you have on your system (default path): C:/ Program Files (x86)/ Geomage/ gPlatform_internal/ demodata/ Poland_2D_Vibroseis_LINE_01/ VA_update_afterResidualStatics.corr. Use Create velocity model module for importing velocity pick file.
Input data:

Parameters:

----------------------------------------------------------------------------------------------------------
If you have this error during NMO reversing:

Choose Ignore checking input data parameter and execute this workflow again.
----------------------------------------------------------------------------------------------------------
1.6) Save seismic by gather. Save seismic date set for velocity analysis, define output file name forVelMIGR:
Parameters:

2)Migration Velocity Analysis.
Parts of the workflow for migration velocity analysis:

2.1) Read seismic traces. Load forVel_MIGR seismic data set from the previous part:
Parameters:

2.2) Sort traces. Order traces by CDP-offset (or use sorting from the previous Sort traces module):
Parameters:

2.3) Velocity Selector - Kirchhoff PreSTM Engine - migration CIG panels creation. This module performs migration in the defined velocity range, or velocity perturbation (VelFactor parameters: min, max, step). Define input data and parameters:
Input data:

* CIG - Common Image Gather (CMP point after migration).
Parameters:


There is no any output vista windows, so you need just execute this module for preparing seismic data set (CIGs with different velocities).
2.4) PSTM imaging selector 2D (velocity/angle/offset) - velocity picking. The main module in this part of the workflow provides interactive velocity analysis, generating the PSTM Angle stacks, picking vertical Delta Vrms picks, Vertical Vrms velocity picks and Common Image Gathers.
Firstly, we need to load seismic data set PSTMvelAnalysis3 (CIGs with velocity perturbation) which was already prepared:
Input data:

And define parameters:
Parameters:



Execute the module, open vista groups and remove some windows that we are not going to use here. You should have the following list of visual windows:

Define all visual setting and window configuration as you wish or try to make the same setup as shown below:

If we have poor stack (low S/N ratio), don't worry, it is because you haven't define a mute function yet (we will do it later).
Let's merge seismic stack with velocity, i.e. create an overlaying with transparency:


Now we can begin velocity picking, choose any CIG point on the location map, so other windows will be updated automatically:

Then, show/activate CIG after velocity updating:

Check angles, we need to know the maximum angle for AVO analysis and final mute function (for gathers):

In this case of one 2D line we can make a manual velocity picking. Use option Manual for velocity spectrum, because corridor is used for auto picking:


For stack we need to create a mute function on CIG gather window. Since the mute function is ready you just need to go to the next or previous CIG gather for refreshing muted gather view:

Execute the module for velocity and stack updating.

Don't forget about Action menu, there are many useful(or duplicated) functions, like re-build a stack and other:
2.5) Save seismic by gather - velocity. Now we can save migration velocity gather:
Input data:

Define an output file name Migration_Velocity:
Parameters:

Execute the module.
3)Prepare data for Anisotropy Analysis.
The next part is preparing data for anisotropy analysis. The main goal there is execute PSTM for getting input CIGs for VTI estimation:

3.1) Read seismic traces - migration velocity. Load Migration_Velocity migration velocity (gather format):
Parameters:

3.2) Smooth 2D - migration velocity. Time migration algorithm requires a smooth velocity model in order to avoid migration operator's artifacts. Therefore we are going to apply smoothing:
Parameters:

Open vista windows and compare input and output velocity modes:

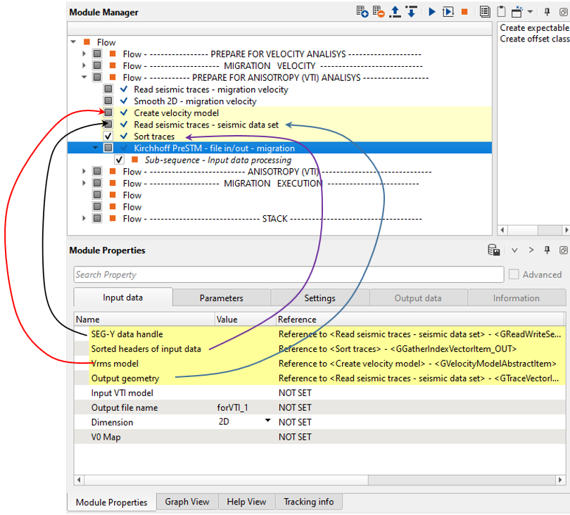
3.3) Create velocity model. Next, convert gather into velocity model format, because migration module requires it as input. Get smoothed velocity from the previous module:
Parameters:

3.4) Read seismic traces - seismic data set. Load no-migrated seismic traces forVelMIGR:
Parameters:

3.5) Sort traces. Sort forVelMIGR seismic data set by CDP-offset:
Parameters:

3.6) Kirchhoff PreSTM - file in/out - migration. This module performs 2D/3D time migration of seismic traces before stack. The algorithm is a Kirchhoff integral trace migration where each sample is considered the top of coherent events of a diffracted wave followed by stacking the samples. In other words, Kirchhoff migration estimates diffracted amplitudes by correlating the input seismic data using a calculated model of the diffraction as it would appear if the image point consisted of a diffraction event. All dip and diffraction events are migrated into their real location. Diffraction waves are described by RMS velocities. The migration process is run in offset classes (user-defined parameters) and requires regularized input seismic data (that can be produced using the Regularization module). Gaps in the offset classes can cause migration operator artifacts, but it is more about 3D date set and 2D is usually quite regular. This module reads input seismic data directly from disk and it is unnecessary to load it to RAM.
Input seismic data are CMP gathers.
Output data are common image gather - CIG.
Execution options: standalone (1 computer execution) and remote (parallel/cluster execution).
Define input data items: make all necessary connection as shown below and don't forget to define Output file name: forVTI_1:
Input data:

Parameters:

Basic parameters definition:
Input data:
SEG-Y data handle.
Sorted headers of input data
Link to sorted headers of the input seismic traces.
Vrms model
Link to sorted headers of the input velocity traces.
Output geometry
Link to virtual trace headers which has geometry information for output seismic traces migrated.
By default the module defines output geometry from Sorted headers of input data.
Output file name
Full path and file name of output SEGY file.
Parameters:
CIG/CAG
Choose the appropriate output gather type. Depending on the user preference, the final output gather will be either CIG or CAG.
Use variable offset model
If the offset is irregular, then the user can check this option.
Offset classes
Define the offset classes by clicking on the icon.
Migrate by pickets
This option is useful if it is a straight line where the source and receivers are falling on the same line.
Minimum offset CIG
Minimum offset for the common image gather.
Maximum offset CIG
Maximum offset for the common image gather.
Offset increment of CIG
Offset increment for the common image gather. Parameters Max offset and offset step can be used to limit the offset range of the input data. Cases where the Offset step of CIG is larger than the Max offset CIG will produce only 1 offset class with the input data range equal to the Offset step of CIG. In cases where the Offset step of CIG is smaller than the Max offset CIG, the offset of the input data will be equal to the Max offset CIG plus the Offset step of CIG.
Examples:

Aperture
Migration aperture.
Aperture type
Choose the aperture type. i.e. Constant or Time variant.
Time-aperture factors
If the aperture type is Time Variant then the user should provide the values here.
Side aperture
Distance (meters) from the survey edge. Aperture value will be linearly increased (from 0 to maximum) in this offset range from the edge. Use this parameter to minimized migration operator artifacts along the survey edge.
Use stretching factor
Stretching muting for migration operator.
Stretching factor
Factor for managing the mute zone.
Replacement velocity
Replacement velocity used to account for topography. Required parameter.
Anti-aliasing coefficient
Anti-aliasing filter coefficient. Increasing the coefficient produces a stronger filter (low frequency for far offsets).
Max frequency
Maximum frequency of the output seismic data.
Max angle aperture
Maximum angle aperture of the migration operator.
Use Regularization Weights
By default No. Choose the available options from drop down menu.
Velocity factor
Velocity multiplier. By default 1 is used. (100% velocity field used).
Use Vrms map
By default FALSE.
Cmp interval along inline
Bin size along the inline direction. Meters.
Cmp interval along crossline
Bin size along the crossline direction. Meters.
Decimation factor
Define the decimation factor. It is 1 by default i.e. no decimation.
VTI
By default FALSE. If user provides the VTI model in the Input data tab, then it should be checked.
Boost-factor
Define the value to increase the performance run time so that it will take less time to finish the migration without compromising the quality of the final. output.
Normalization by fold
Choose the normalization type from the drop down menu. By default None.
Now, we need to execute module (entire data set).
4)Anisotropy (VTI)
Building a subsurface velocity model is one of the most important issues in exploration geophysics. An accurate velocity model is significant for migration and inversion, which can also directly be used as a lithology indicator. Conventional velocity analysis involves several procedures of scanning effective moveout velocity from seismic gathers, computing semblance and creating velocity spectra for later velocity picking. These procedures intend to extract the normal moveout (NMO) velocity as a function of the two-way zero-offset traveltime at the selected common midpoint (CMP) locations along the seismic line. However, these algorithms use search methods along trajectories described by the hyperbolic equation), whose validity is restricted to layered isotropic media with offset-reflector depth ratio smaller than one. Using the hyperbolic traveltime approximations reduces the velocity estimation accuracy for anisotropy media. The nonhyperbolic traveltime approximation with anisotropy parameter can describe the reflection moveouts with a high accuracy for large offsets or vertical transverse isotropy (VTI) media. One of the nonhyperbolic traveltime approximations is the Eta moveout equation based on the work of Grechka and Tsvankin (1998) who added a third term (fourth order in offset) to the conventional NMO equation. Their equation accounts simultaneously for the effects of vertical heterogeneity and intrinsic layer anisotropy via inclusion of a new medium parameter called effective eta. Effective eta defined as ratio between vertical and horizontal components of velocity and can de use as measure of vertical anisotropy. Using high order moveout correction by piking Eta and/or gives optimal stack response on the stack angles more 30°. On this particular seismic data we do it for educational purposes.
This part contains anisotropy estimation (picking):

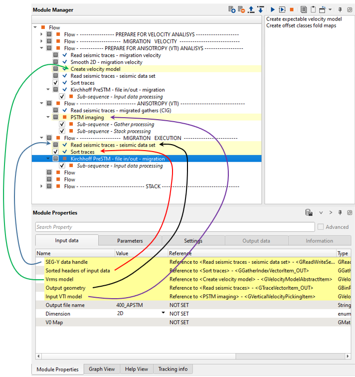
4.1) Read seismic traces - migrated gathers (CIG). Load migrated gathers (CIGs):
Parameters:

4.2) PSTM imaging. This module is used for anisotropy/eta piking. Ir requires CIGs after migration and VRMS model as inputs. Specify Surface velocity, Start eta, End eta and other parameters as it shown on the picture then run the module for eta-semblance calculation.
Define input data items: make all necessary connection as shown below.
Input data:

Parameters:

Basic parameters definition:
Input data:
CIGs with applied NMO
Select it if input CIG gathers are NMO-corrected.
Input data trace headers
Seismic trace headers.
VRMS model
Migration velocity model.
Parameters:
Semblance params:
Choose the appropriate output gather type. Depending on the user preference, the final output gather will be either CIG or CAG.
Surface velocity V0 <m/s>
Surface velocity.
Start eta
Beginning value for eta spectrum calculation.
End eta
Final value for eta spectrum calculation.
Step eta
Step value for eta spectrum calculation.
Semblance smooth window <ms>
Eta semblance smoothing.
Stretch factor <%>
Muting for stack creation and CIG gather view only.
Normalization window <ms>
Normalization for eta semblance.
Auto picking start time
First time value for auto picking.
Auto picking time step
Step time value for auto picking.
Auto picking trace step
Final time value for auto picking.
Use approx for auto picking
Apply trend for the entire eta picking function.
Approximation polynomial coefficient
Is Use approx for auto picking is selected, then we can define coefficient for eta straightening.
Super gather aperture <bins>
Mix several CIG gathers for eta semblance calculation.
Use smooth for auto picking
Apply smoothing for resulting eta function.
Smooth windows for auto picking
Is Use smooth for auto picking is selected, then we can define window smoothing value.
Use corridor for auto picking
Corridor constrain for auto picking option.
Corridor width on click
Corridor constrain for auto picking option.
Use mute
Apply mute function.
Shift datum
Move data to the final constant datum plane.
Output datum
Is Shift datum is selected, then we can define value for final constant datum plane.
Open vista groups and remove unnecessary windows like stack for crossline and other, you should have the following list:

Now we can see eta semblance, gathers and stack before and after correction. Go to the CIG gather and pick muting in order to remove stretches, rerun the module and check a stack. Configure window as you wish, usually it should looks like that Stack inline, Semblance eta view, Selected gather, Location map:

After that we can pick eta in manual or automatic modes. For manual piking choose any CIG gather from the location map and pick the eta on a Semblance eta vista spectrum. For automatic picking, select a corridor at several points on the line, then start picking inside the corridor with the desired step using Auto piking trace step parameter. We are going use auto picking based on manual skeleton which is a corridor constrain. We need to pick corridor manually for some particular CIG points or with increment (step). Go to eta window and choose corridor picking mode from the window menu
:

Start corridor picking via mouse buttons and we need to make a corridor very narrow in order to limit auto picking. If we have narrow corridor it will help to avoid a problem of high picks deviation:

Auto picking will be performed on the current gather and eta picks appear:

Change the picking mode to Manual and make one click on any pick just for refreshing gather (Eta applied) window.

Change eta precision values:

Open two windows of gathers before and after eta applying and check results:

Now we can dense vertical eta picking via changing Auto picking time step <ms> = 20 and select Use smooth for auto picking parameter with Smooth window for auto picking <ms> = 50. Also we need to make corridor more narrow. Click on Auto pick dm bin again and check the result:

When we satisfied with the result of auto picking for only one CIG point, then we can pick other points with the same manner. Eventually, the eta-skeleton is ready and we can run auto picking for the entire data set. Check Auto picking trace step <Trace> parameter, now it is 20 traces, i.e. each 250 meters. Execute auto picking for the entire data set by using Auto pick dm all function in action menu:

On the Location map we can see that all required CIG gathers (green color) were processed:

Next, we need to update stacks: before and after. Create a mute function for stack by mute picking on the CIG gather as shown below, re-run the module:

Compare two stacks, the most differences or eta effect we have in the upper part of a stack section:


5)Migration Execution
The last part of the workflow is for migration execution process:

5.1) Read seismic traces. Load seismic data set for migration. We can use the same file forVelMIGR that we used for velocity analysis, this is seismic traces without NMO corrections:

5.2) Sort traces. Order traces CDP - OFFSET. Pay attention on the buttons that is useful in case of hidden parameters, you can open all of them and close as well:

5.3) Kirchhoff PreSTM Engine - file in/out - migration. The same module PSTM that we used in previously. In this case it will be the final migration process.
Define parameters input data and parameters. Pay attention that an output file 0400_APSTM we should define in input data tab.
Input data:

Pay attention on the VTI parameter, activate it.
Parameters:

Execute the module. Reminder: the output file 0400_APSTM is already defined.
6)Stack (QC)
Now we need to build a stack after migration process. Use simple flow via Seismic loop and Stack modules. Add all necessary modules as shown below:

6.1) Read seismic traces. Load gathers after migration step 0400_APSTM:
Parameters:

6.2) Sort traces. Sort seismic by CDP-Offset:
Parameters:

6.3) Seismic loop. Put three modules inside: Mute, Stack, Set gather.
6.4) Mute. Create a mute function for stack, Open vista windows and pick muting:

Parameters:

6.5) Stack. Sum CIG gather traces.
Parameters:

6.6) Set gather. Accumulate stacked traces into one seismic section. Open Stack Inline - Merged gather window and check the resulting stack, estimate amplitude spectrum (press the button Spectral Analysis
from vista window menu and draw a rectangle):

