![]() | CREATE PROJECT |
|
<< Click to Display Table of Contents >> Navigation: Tutorials > Seismic Processing 2D MARINE >
|
Since you have installed g-Platform system on your workstation, the next step is creating a project. Open g-Platform navigator by double mouse click on g-Platform icon in your desktop. g-Platform is the main window where the user creates the project database, workflows, project data etc. Once the project creation part is over, the user needs to create the workflows. This is where we will be heading into g-Navigator which is part of the g-Platform software suite. Inside the g-Navigator you will build the workflow, assign the parameters, visualize the data etc etc.
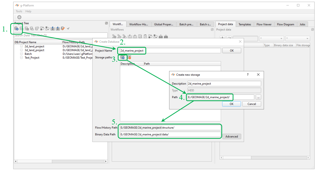
Then in Project Tree tab click on
icon (1), write a project name 2d_marine_project (2), add storage path (3) (4) and change default paths for work flows (5), history and binary files, because it is better to keep all projects files together (except big seismic files):

---------------------------------------------------------------------------------------------------------------------------------
Notice that version of the g-Platform used in this tutorial is 5.23811, so all parameters, options, visual QC windows and results may be different from your version.
---------------------------------------------------------------------------------------------------------------------------------
Our project is ready for use and we can change some user settings, so let's change tabs in the main g-Platform windows via drag'n'drop function. Move workflow window into the center and other windows tho right parts of the browser. Double click on the project to open it (make it active):

This kind of tab positions allows to ease access to the most used windows during processing: projects, workflow list and workflow's inside (modules and parameters):

Eventually you would have something like that or different, it is up to you :-)
One the left part of window we can easily see all projects, workflows in the middle and workflow details on the right:

Explanation about g-Platform's windows:
Project Tree |
The place where we create the project and assign the data paths; |
Workflows |
Giving a name to a workflow; |
Global Properties |
In case of batch processing, we define the global properties in this tab. We have the option to import CSV files; |
Project Data |
All the project data will be available for quick access. The user can search the data set using the search option at the top; |
Flow Viewer |
This display the contents/modules of a workflow; |
Flow Diagram |
This is a flow chart that is automatically created while the user creating the workflow. It's kind of a graphical representation of the flow; |
Workflow History |
It records the changes made during the workflow build up and keep a copy with a revision ID; |
Templates |
Workflows were already prepared for the user convenience. The user can copy/paste these templates and start working on it; |
Batch prepare |
This is useful when we are doing multiple (100's of) lines of processing; |
Batch state |
This shows the status of the batch. Whether the batch is in a execution state or any errors etc; |
Jobs |
It will display the current running jobs in the batch mode as well as the running g-Navigator sessions. |
If you have any questions, please send an e-mail to: support@geomage.com
Find video lessons how to use g-Platform on our YouTube channel