|
Generates Integer arrays for parameter testing
 
Create collection of integer numbers with given step.The module used for automation parameter testing (there are sequence of modules - Integer array, Generate file name).
This module is very useful when the user do parameter testing. User can set up a particular parameter with different values like (prediction interval and predictive distance for deconvolution testing). User can put the start and end values of Predictive length as 4 to 16 ms with a step size of 4ms. This will generate 4 sets of output data.
This module MUST be used in combination with Loop, Generate string, Generate File name.
 
There are no input parameters available for this module.
 
Start - specify the starting value
Stop - specify the stop/end value
Step - specify the step size

 
Skip - By default, FALSE(Unchecked). This option helps to bypass the module from the workflow.
 
Collection - this displays the collection of integer values which were mentioned in the parameters tab.
 
There is no information available for this module so the user can ignore it.
 
In this example workflow, we are testing despike parameters especially the horizontal window (traces) parameters. We are testing set of values from 51 to 101 with a step size of 10 traces. The procedure remains the same as explained in the Float array.

Now we need to connect/reference the collections from the Integer array module to the Loop module

Inside the Loop, we add Get item, This will fetch the sequence numbers from the Loop module.


Next, we make the connection/reference to Output gather from Read seismic traces module to Input gather of Despike module.
We make the connection/reference to Horizontal sliding window (traces) to Output item 1 of Get item.

Since we are testing multiple parameter values, we'll generate strings for each parameter as a separate file name. For that, we first generate the string and later create the file name by using "Generate filename" module.

The user has to specify the string name in the Parameters tab.

This will generate a string and the user can check this under Output tab.

Later, this output string is referenced/connected to Filename of the Generate Filename module.

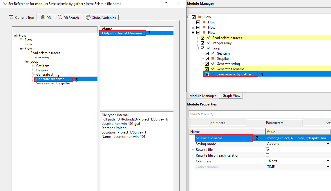
At the end, the user has to connect/reference the Output gather from Despike module to Input gather of Save seismic by gather module. And lastly, filename is connected/referenced to Output file name of Save seismic by gather module.

After completing all the connections/references, select Loop module and click on Execute all modules button. This will run in a loop and output 6 datasets.

To QC all these 6 datasets, read all of them using Read seismic traces and display each of the Output gather. Compare the results and choose the best parameter.
 
There are no action items available for this module.
 
YouTube video lesson, click here to open [VIDEO IN PROCESS...]
 
Yilmaz. O., 1987, Seismic data processing: Society of Exploration Geophysicist
* * * If you have any questions, please send an e-mail to: support@geomage.com * * *
|