|
<< Click to Display Table of Contents >> Navigation: How-To Seismic Processing > Best Practices Tutorial > Seismic Processing 3D LAND > Surface Consistent Amplitude Correction |
Surface-consistent amplitude correction (SCAC) stage is one of the main steps in seismic time processing which is used for amplitude distortion correction caused by the near-surface irregularities or buried anomalies. The term surface-consistent implies that the time correction depends only on the surface location of the shot and receiver associated with the trace (Yilmaz, 2001). Surface consistent factors may be divided into source, receiver, offset, and subsurface components and these may be divided further into amplitude and phase (or time shift) factors. Correction of trace amplitudes using multiplication by a scale factor is similar to correction of phase distortions by a static shift, and both corrections enhance seismic data.
The current 3D seismic dataset does not include such a high inconsistency in near surface interval, so there is no drama amplitude variations of sources and receivers. Anyway let's have a look what we have on our seismic here.
Surface consistent amplitude correction and the next processing step of surface consistent deconvolution is a two step process. First, we calculate the values (corrections/filters) and then apply these values to the data in surface consistent manner. The default Templates (0050__surface consistent processing_3d_) performs both surface consistent amplitude and deconvolution in single workflow, however we are describing the two processes in two different chapters.
Create a new workflow 0050_Surface_consistent_amplitude_correction_(SCAC):

And add all necessary modules, connect all input and output data (trace headers, SEG-Y handlers, ...):

1.Read seismic traces
2.Sort traces - by SOURCE
Surface Consistent Amplitude Correction - Window definition
3.Seismic loop
4.Band-pass filter
5.Mute - UP
6.Mute - DOWN
Surface Consistent Amplitude Correction
7.SC Amplitude correction - Calculate
▪ Band-pass filter
▪ Mute - UP
▪ Mute - DOWN
8.Save item
9.Sort traces - by SOURCE
10.Seismic loop
11.SC Amplitude correction - Apply
12.Crop
13.Save seismic by gather
--------------------------------------------------------------------------------------------------------------
Do not forget to execute modules to display gathers, maps, data on Vista Windows.
--------------------------------------------------------------------------------------------------------------
1)Read seismic traces. Load seismic data set 0040_Refraction_static_gathers.

2)Sort traces - by SOURCE. Here we need to sort seismic traces for Seismic loop, not for SCAC (no sort is required for it). Therefore, add Sort traces module and set SOURCE_SEQ, SOURCE_LINE in Trace Grouping and RECEIVER_LINE as Trace sorting header (or just one header for sorting SOURCE_SEQ) for sorting as it is shown below:

3)Seismic loop. Connect trace headers vector (Input sorted headers) from the Sort traces module output and seismic (Input SEG-Y data handle) from Read seismic traces. Select some source point for testing, let's take Sequential gather number = 400 as shown in the parameters:
Input data:

Parameters:

4)Band-pass filter module provides frequency filtering. Define parameters as shown below
Parameters:

5)Mute - UP. Create a mute function for SCAC window (up - start time) definition:
Parameters:

6)Mute - DOWN. Create a mute function for SCAC window (up - start time) definition:
Parameters:

Mute functions for start and end time f the SCAC window:

Also, we can open an output vista windows from the second Mute module and add by drag'n'drop a mute curve form both Mute modules. Set up color as you wish and use this picture for presentation and report:



7)SC Amplitude correction - Calculate. This module is used to calculate the operators for a surface consistent amplitude correction. Once calculated, the operators are applied using the SC Amplitude Correction – Apply module. Add this module to a workflow and put Mutes and Band-pass filter inside to a Sub-sequence, it allows to use any procedures inside another procedure. Use the same parameters for bandpass and mutes that we already tested in the previous step. Noticed that we should use a mute function from the previous tests.

Define parameters for SC Amplitude correction - Calculate:
Input data:

Parameters:

Make some tests, change the following parameters and choose the most appropriate:
Desired amplitude level - level at which the data will be normalized to;
Domain for calculation - the domains in which the calculation will be completed: source, receiver, offset, bin;
Advance for Solver:
Threshold Factor - amplitude constrain;
Solver iterations - number of iterations run by the solver;
Maximum offset - maximum offset taken into account for the calculation;
Minimum offset - minimum offset taken into account for the calculation;
Offset step - size of offset pieces used in the calculation;
----------------------------------------------------------------------------------------------------------------------------------------------------------------
Every time you add a new module make all necessary connections for input data: trace headers vector, seismic handler, ...
----------------------------------------------------------------------------------------------------------------------------------------------------------------
Execute SCAC and add all vista groups on the work area, change windows location and some other settings like color, trace headers for gathers that you would like to see, etc.
Use maps for source or receiver selection, check coefficients, convergence and if it necessary you may increase number of iteration or SCAC parameters:

Check source gathers before and after SCAC:


8)Save item: save to DB via Save item module:
Input data:

Write an output name SCAC1 of SCAC file in DB:

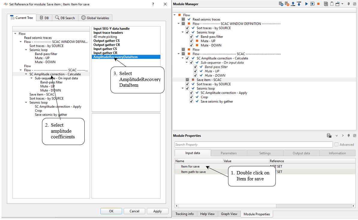
Execute the module. Now you can use amplitude coefficients in another workflow or in current workflow via correction the SC Amplitude correction - Apply as input of AmplitudeRecoveryDataItem.
9)Sort traces - by SOURCE. Make a sorting seismic traces again (or use the previous sorting) for Seismic loop. Therefore, add Sort traces module and set SOURCE_SEQ, SOURCE_LINE in Trace Grouping and RECEIVER_LINE as Trace sorting header (or just one header for sorting SOURCE_SEQ) for sorting as it is shown below:
Input data:

Parameters:

10)Seismic loop. Add Seismic loop and put SC Amplitude correction - Apply, Crop and Save seismic by gather inside. Connect trace headers vector (Input sorted headers) from the Sort traces module output and seismic (Input SEG-Y data handle) from Read seismic traces.
Input data:

11)SC Amplitude correction - Apply. This module is used to apply SCAC. Get SCAC corrections from the DB or SC Amplitude correction - Calculate, define SC Amplitude correction - Apply parameters. Usually, SCAC correction is applied for sources and receivers to save AVO effects, but in some cases Apply offset may be used.
Get SCAC correction just from SC Amplitude correction - Calculate module as we already familiar how to get input data from other modules.
Input data:

And define SCAC apply parameters:
Parameters:

12)Crop. This module can cut seismic data set, so it is better ti reduce size of the seismic volume. Let's save the main part of the trace: 0 to 2300 ms:
Parameters:

13)Save seismic by gather is used to save the seismic data in g-Platform’s internal format with .gsd extension. This module should be used within the Seismic Loop. Define a name for output data set 0050_SCAC1 in Save seismic by gather module . Execute Seismic loop for the entire data (press
button from upper menu).
-------------------------------------------------------------------------------------------------------------------------------------------------------------
Notice! If g-Navigator is collapsed without any message (or crash report) it means that there is no free space on the disk!
-------------------------------------------------------------------------------------------------------------------------------------------------------------