|
<< Click to Display Table of Contents >> Navigation: User Interface > g-Navigator - Processing Interface > Workflow Manager Panel > Graph View |
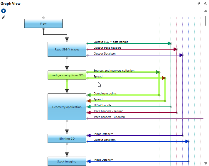
In the Graph View section of the Workflow Manager Panel, the user can observe visual block-diagram representation of the current workflow.

Here, the user can view a visual representation of the current workflow with all module connections, inputs, and outputs. Clicking a module highlights it along with its connections.